科室首页
科室介绍
医疗团队
患者须知
给患者的关爱
给家人的关爱
DBS手术
脑起搏器
术后程控管理
康复
推荐阅读
就医指南
欢迎
首次预约
就诊前的准备
住院
出院
路线
周边配套服务
就诊常见问题
异地医保
术后程控
家属陪护
如何预约
疾病信息
帕金森病
基本介绍
临床表现
临床诊断标准
治疗
心理与康复
健康科普
肌张力障碍
特发性震颤
抽动秽语
知识讲堂
马羽主任团队答疑
百态百治
节气养生
科普手册
特色诊疗
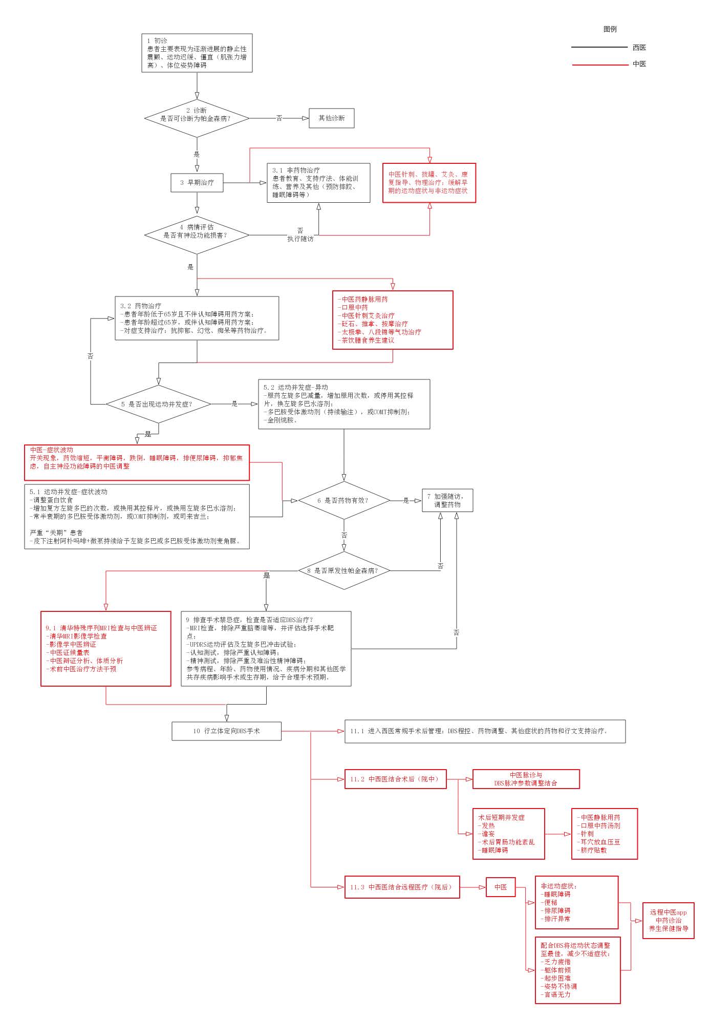
中西医结合治疗帕金森病
HEMA影像
DBS术后程控管理
新闻中心
新闻动态
媒体报道
会议交流
患者故事
下一篇: 中西医整合模式 高效诊疗帕金森病